Go to the checklist item that you want to modify and select Update.

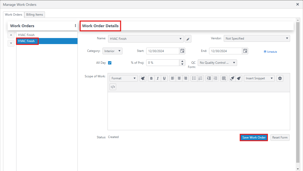
Select the work order that you would like to update from the list. Then make any needed updates under the Work Order Details section. Click on Save Work Order.

To update billing items, click on the Billing Items tab and select the billing item from the list.

Edit the billing item using the pencil icon next to the item.

Click Save.

To add comments to a checklist item, select Comments and then enter the comment in the comment box. You can add a photo to the comment using the camera icon.

To modify existing comments, hover over the comment. Use the pencil icon to edit the existing comment or the trash can icon to delete the comment.

Was this article helpful?
That’s Great!
Thank you for your feedback
Sorry! We couldn't be helpful
Thank you for your feedback
Feedback sent
We appreciate your effort and will try to fix the article